Just the rambling of a tech geek and cloud engineer

Cireson My Active Work Items

So, Cireson has been hard at work to fill a few gaps present within the Service Manager space. Cireson has created an application called My Active Work Items to bring all information assigned to your user token in one place. For Service Manager 2010, you could create the Work Items assigned to Me view. This was a good start for SCSM 2010 and this continues to work with SCSM 2012. However, with SCSM 2012, there are a few shortcomings of this view. The Work Items assigned to Me, it only shows some very limited information and this view cannot be edited.

image

Please make no error, this view is helpful and can provide the required information. It is still context driven on the right hand pane.

But now, enter My Active Work Items. Below is a screenshot to give you an idea of how it looks. I will then look at individual aspects.

image

If you have multiple work items of the Same type, For example, Incidents, they will be grouped together. In the Screenshot below, I have created 2 incidents to demonstrate this.

image

the pane below the “My Active Work Items” provides all information needed about the highlighted work item at a glance.

SNAGHTML46c3381

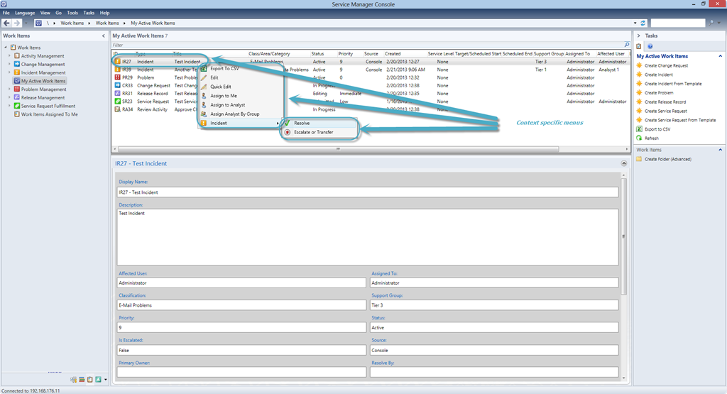
All the other features associated to the Highlighted work item are available as a right click context item. I will show a few examples below.

Incident

SNAGHTML4742dcd

Review Activity

SNAGHTML47bf7d2

Problem

SNAGHTML48cb49c

Change Request

SNAGHTML4a035f5

Also note the “My Active Work Items” context menu which allows easy to the creation of any type of Work Item.

image

The installation and configuration of My Active Work Items is very simple and quick. The installation instructions provided are clear and concise and the settings, found under Administration –> Settings can be easily tweaked and changed to suit your needs.

If you have looked at my previous Cireson Group Assign post, you will see that the AD Groups leveraged within that Service Manager application can be leveraged again.

SNAGHTML4b3dd06

All in all, Cireson have a great application with My Active Work Items and I would highly recommend it for any Service Manager 2012 installation. It also work with Service Manager 2012 Service Pack 1.

(E-Mail me)

image_thumb_thumb_thumb_thumb_thumb

Follow me.

facebook-small322252222 Facebook (Personal)

twitter-small322252222Twitter (Personal & System Center)

scsmlogo25232 Twitter (System Center Focused)

MCC11_Logo_Horizontal_2-color_thumb_

Leave a comment

This site uses Akismet to reduce spam. Learn how your comment data is processed.